Back to overview
  • Event Planning

Success Factors & Challenges of Event Series

  1. In This Article
  2. Understanding the Concept of Event Series
  3. The Challenge of Planning Event Series
  4. 5 Tips for Planning and Designing Event Series
  5. Five Success Factors for Event Series
  6. Event Management Software for Event Series
  7. Conclusion

Event series open up a fascinating world of possibilities for event managers by bringing together a series of stand-alone seminars or workshops under a common theme. This type of event not only provides a platform for continuous learning and networking, but also allows participants to deepen their experience over a longer period of time.

However, event managers face the challenge of delivering consistent quality across multiple events while responding flexibly to participant feedback. The key to success lies in careful planning and the use of technology to fine-tune the event series. This article aims to provide a deeper understanding of the success factors and challenges of running event series.

Understanding the Concept of Event Series

The concept of event series represents an innovative form of event organization that makes it possible to offer a series of independent but thematically linked sessions, e.g. seminars or workshops, over a certain period of time. This structure not only provides a platform for sustained engagement and continuous learning, but also allows flexibility to respond to the needs and feedback of participants.

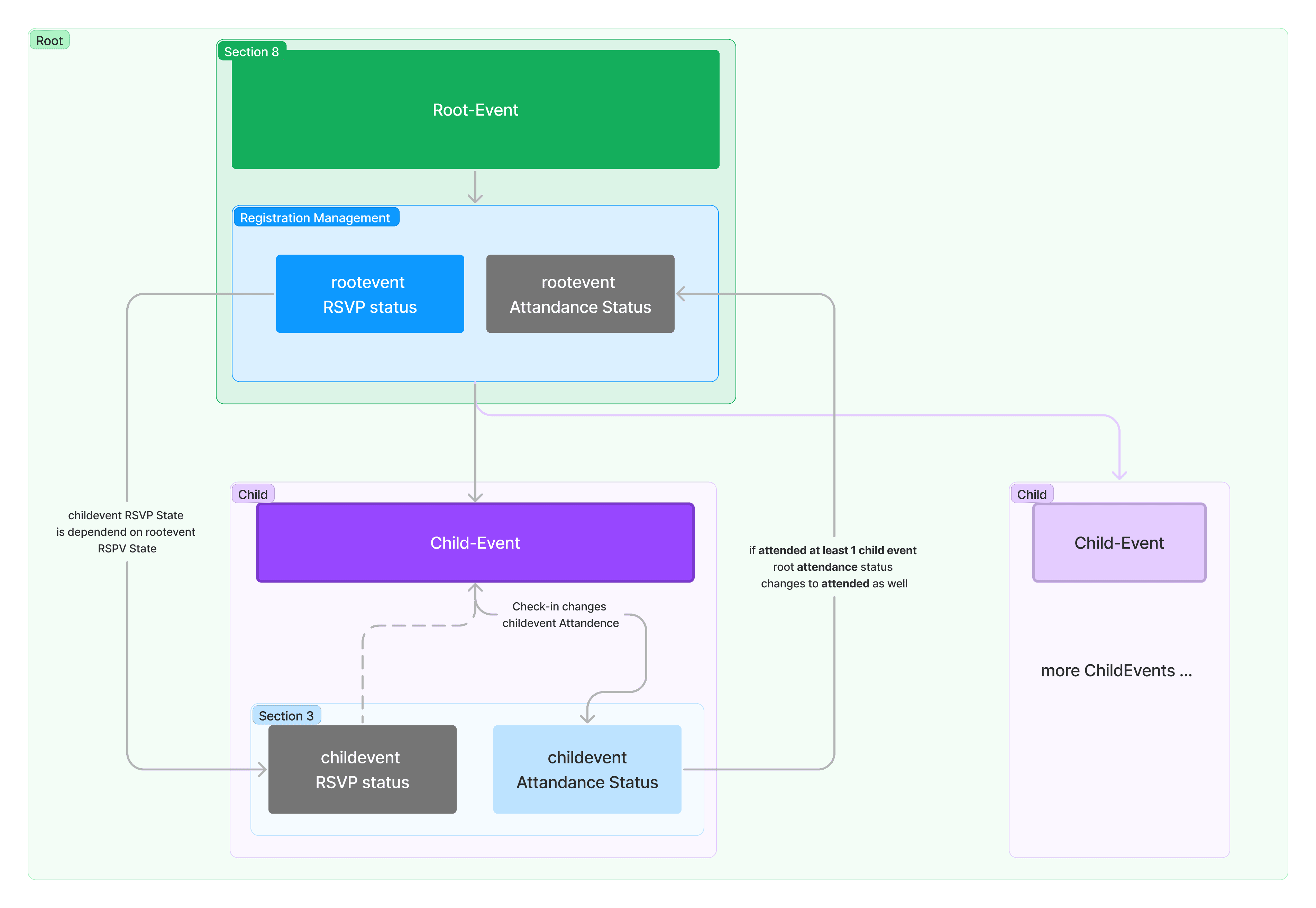
Compared to individual events, event series work with a main event and numerous sessions.

The underlying idea always remains to promote a comprehensive understanding of an overarching topic, while giving participants the freedom to attend those events that match their interests.

The Challenge of Planning Event Series

The implementation of event series presents event managers with unique challenges. Addressing these strategically is crucial to the success of the series as a whole. Here are specific difficulties organizers may face:

1. Maintaining energy and interest throughout the series

One of the biggest challenges with event series is keeping participants engaged and interested across multiple events. This can be especially difficult if the series runs for an extended period of time. It requires creative thinking to keep each session fresh and engaging, and continuous innovation to avoid monotony.

2. Time and resource management

Coordinating multiple events requires significant planning resources and efficient time management. The challenge is to carefully plan and execute each session within the event series while maintaining an overall view. This can lead to increased pressure on the organizers and potential bottlenecks in resource allocation.

3. Logistical complexity

Planning multiple events brings with it increased logistical complexity, from booking venues to coordinating suppliers and speakers. Managing this complexity without compromising quality or the attendee experience requires detailed preparation and effective communication.

These challenges require careful planning, adaptability and a willingness to seek innovative solutions to make event series successful.

5 Tips for Planning and Designing Event Series 

As the challenges in planning and designing event series show, they require a significantly different approach than the organization of individual events. While the latter are often focused on a specific date, location and one-off experience, the design of event series requires a long-term perspective that takes into account both the individual design of each session and the coherence of the series as a whole.

Tip 1: Long-term strategy and thematic coherence

A long-term planning strategy is essential when designing event series. This includes the development of an overarching theme or goal that runs as a common thread through all events. In contrast to individual events, where the focus is often on maximizing the impact of a single date, sessions in an event series must be designed to engage and motivate participants over a longer period of time.

Tip 2: Flexibility and participant retention

Another important aspect of planning series events is flexibility in terms of participation and content. Unlike individual events, where participants sign up for the entire experience, event series offer the opportunity to select individual sessions that match their own interests. This flexibility requires organizers to make each session as engaging as possible to ensure consistently high attendance.

Tip 3: Use of technology

The technological capabilities of your event management platform play a crucial role in simplifying the planning and execution of event series. The ability to quickly create, customize and manage sessions, as well as use a central platform for guest list management, differs significantly from the organization of individual events.

Sweap enables dynamic adjustment of the event series based on event insights. This allows you to react to short-term changes and adjustments.

Tip 4: Dynamic adaptation and improvement

Unique to event series planning is the ability to use the data collected after an initial live event to plan and produce subsequent editions. This iterative improvement, based on real-time feedback and attendance data, is a key element that is not possible with single events. It enables organizers to continuously optimize the content and participant experience.

Improve event series in an instant - one click is all it takes to respond to real-time feedback!

Tip 5: Continuous engagement strategies vs. one-off event promotion

When planning event series, a continuous engagement strategy is crucial to maintain interest and participation throughout the duration of the series. This requires thoughtful event communication planning that includes not only promoting the upcoming session, but also maintaining a dialog with participants between events.

Create the right email campaigns for each session with Sweap.

In contrast, event marketing for individual events often focuses on a short, intensive period before the event in order to achieve maximum attention. For event series, organizers must therefore develop a more long-term and dynamic event marketing strategy that attracts and retains potential participants over a period of weeks or months. 

Five Success Factors for Event Series 

Success factors for event series are diverse and range from thematic coherence and participant engagement to technological support. Understanding these factors and using them in a targeted manner is crucial for event managers to not only plan an event series, but also to execute it successfully.

With Sweap's event series, you can organize numerous sessions in one event.

Here are the key aspects that make an event series successful: 

1. Thematic coherence and relevance:

Each session within the series should be subordinate to an overarching theme that is consistent and relevant to the target group. This coherence will ensure greater engagement and ongoing interest from participants. Event managers should choose the theme carefully and ensure that each event has a clear link to the overall concept.

2. Flexible and user-friendly participant management:

The option for participants to register for individual sessions increases flexibility and participant satisfaction. An intuitive registration platform and transparent communication about the various event options are essential here. Using a platform that makes it easy to manage registrations and guest lists is therefore a must.

3. Activating and interactive content:

The quality and engagement of the content presented are crucial to the success of an event series. Interactive elements, such as Q&A sessions, workshops or discussion rounds, help to actively involve participants and increase the value of the event.

4. Continuous communication and marketing:

A well-thought-out marketing and communication strategy is required to maintain interest throughout the entire event series.

This includes regular updates, appealing promotional material and the use of various channels to effectively reach and inform the target group.

Communicate smarter,
not harder.

Sweap makes every contact with your guests before and after an event unique.

5. Evaluation and adaptation:

The constant evaluation of each event within the series and the willingness to make adjustments based on feedback from participants are essential for long-term success. This requires flexible planning and the ability to respond to the needs and wishes of the target group.

Event Management Software for Event Series

Sweap offers you indispensable support in planning, executing and analyzing event series by simplifying complex processes and providing valuable data to improve future events.

A key advantage of Sweap is the ability to customize events and offer participants flexible participation options. The software makes it possible to personalize specific elements of each session - from date and location to specific content.

Through integrated communication tools, the platform enables the sending of personalized emails, updates and reminders to drive interest in the entire series and ensure ongoing participation.

By using Sweap, organizers can increase the quality and success of their event series, improve the attendee experience and ultimately maximize return on investment (ROI).

Want to create your first event series with Sweap? Start now for free.  

Conclusion 

Organizing series events offers you a unique opportunity to build long-term relationships with your participants and develop an engaged community around your central theme. Successful event series require strategic planning, the use of innovative technologies such as Sweap for efficient management and continuous adaptation based on feedback from your participants. Key aspects include thematic coherence, flexibility in participation, engaging content and the essential role of technology to optimize the attendee experience and analyze event performance.

We encourage you to use these insights to strategically plan and execute your event series. By leveraging technologies like Sweap, you can not only reduce the organizational effort, but also create a profound and enriching experience for your attendees. Get advice on planning your next event series now and harness the full potential of recurring events to build lasting relationships with your target audience.

Recommended for you